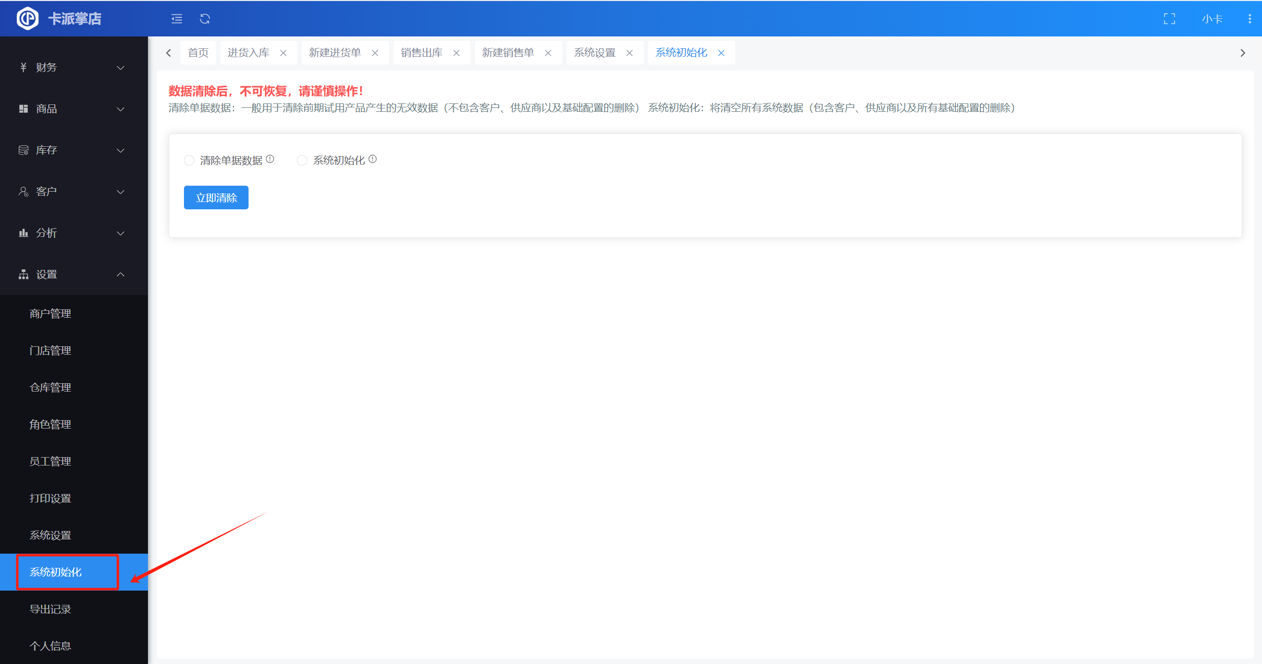
打开系统初始化页面
操作路径:【设置】-【系统初始化】
注意:请谨慎操作初始化功能
清除单据数据删除的数据包含:
1、首页:全部数据
2、销售:销售预订、销售出库、销售退货、提成明细
3、进货:进货预订、进货入库、进货退货
4、库存:库存查询、库存盘点、库存调拨、库存流水、库存预警、质保期查询
5、财务:收款、付款、其它收入、其它支出、资金流水
6、分析:全部报表
注:供应商和客户档案不会清除,但会清除供应商及客户的应收、应付、预存、预付等记录
系统初始化删除的数据包含:
1、首页:全部数据
2、销售:销售预订、销售出库、销售退货、提成明细
3、客户:客户列表、价格等级设置
4、商品:商品信息、商品套餐、提成设置、收货行情、出货行情、单位设置、属性设置
5、进货:进货预订、进货入库、进货退货、供应商列表
6、库存:库存查询、库存盘点、库存调拨、库存流水、仓库设置、库存预警、质保期查询
7、财务:收款、付款、其它收入、其它支出、资金流水、收支类型设置、资金账户设置
8、分析:全部报表
注意:请仔细阅读说明后再操作,数据删除后将不可再恢复!!!
可先将库存数据、商品信息数据、供应商/客户等数据,先导出一份保存在本地电脑上

▲ 到对应的菜单下点击【导出】按钮
▲ 然后在导出列表下载刚导出的文件到电脑端进行保存
文档更新时间: 2025-08-06 11:14 作者:admin